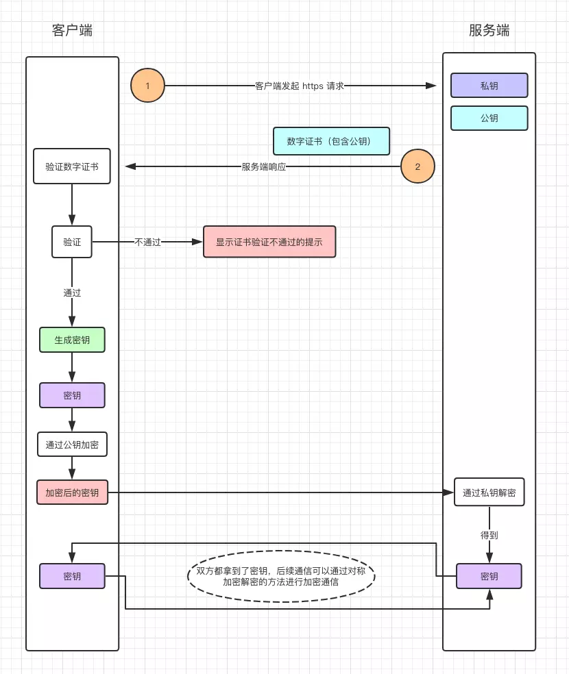
http和https的区别及性能差异
*** 次数:1999998 已用完,请联系开发者***
http和https有什么差别
PVC瓦与树脂瓦的区别:原料、性能及适用场景解析PVC瓦和树脂瓦,作为现代建筑中常见的两种屋顶材料,在原料、性能以及适用场景等方面,均存在着明显差异。明晰这些差别,有助于我们依据实际需求,挑选出适宜的材料。 原料不同:奠定差异的基础 PVC瓦主要由聚氯乙烯树脂(PVC)打造而成,并添加了UV抗紫外线剂以及其他化工原料。...
说一下http和https的区别

http和https之间的区别
YJV电缆和VV电缆的区别有哪些?看完这篇全明白YJV电缆和VV电缆均属于电力电缆,主要用于电能的传输与分配,功能相似,但在材料、性能及适用场景上存在显著差异。下面为您详细解析两者的不同之处。 1. 名称与绝缘材料不同 - VV电缆:全称为“铜芯聚氯乙烯绝缘聚氯乙烯护套电力电缆”,简称“塑力缆”,其绝缘层采用普通聚氯乙...
http和https的区别 简单说

http与https的差异
●﹏● 2.0T+9AT + 全时四驱!发现运动配置差异 + XC60 对比,选车不纠结》3 款车型核心差异集中在外观细节、舒适配置与专属标识,精准匹配家用与个性需求。入门 249PS 性能科技版(19.41 万)是性价比基石,标配 18 英寸轮毂、11.4 英寸 Pivi Pro 中控屏与 12 扬声器 Meridian 音响,支持无线 CarPlay/Android Auto。舒适性配置涵盖电动全景天窗、前排加热真皮...
http跟https的区别
(°ο°) 
http 与 https区别
环氧彩砂和美缝剂有何不同?一文带你了解不少人对环氧彩砂和美缝剂的区别不太清楚,今天就让我们一同探究,看看二者究竟有哪些差异。 在装修时,环氧彩砂和美缝剂都是常用于美化、装饰瓷砖缝隙的材料。它们在外观、性能及使用场景等方面存在一些区别,下面我们就一起来瞧瞧。 一、外观 环氧彩砂属于双组份、水性环氧树...
http与https之间的区别

50和100瓷砖区别在哪?掌握5大采购技巧,比建材商还懂行!瓷砖是我们在装修时必不可少的地面材料,但很多业主都觉得价格高和价格低的瓷砖没什么差异,只要花纹图案好看就行了。这样的想法是大错特错的。 劣质的瓷砖防滑性能差,容易渗透污渍,而且热胀冷缩的现象很明显,要不了多久就会开裂。所以,我们在挑选瓷砖的时候可不能马虎了事,...

1J38软磁合金冲击性能与比热容分析1J38软磁合金作为一种高性能材料,广泛应用于电子、机械、航空航天等领域。其出色的磁性能与稳定的结构特性,使其在众多工业领域备受青睐。在研究1J38软磁合金性能时,冲击性能与比热容是两个重要物理参数,本文将对它们展开详细剖析,并探讨其在不同条件下的变化情况。 1J38...

?△? 纠结一加 15 还是 iQOO15?游戏党实测7天:这3个差距太扎心!作为 2025 年 10 月旗舰市场的 “双雄”,两款机型都瞄准了性能用户,但定位差异从发布之初就已显现。iQOO15 抢先在 10 月 20 日开售,4199 元的起售价(12+256GB)直指 “全能性价比”;而一加 15 于 10 月 27 日登场,预计 4999 元的起售价,显然押注在屏幕工艺与快充等单点优势上。...

羽绒服穿搭秘籍,解锁多样秋冬造型每当秋冬来临,羽绒服便成为了人们不可或缺的时尚单品。它不仅具备出色的保暖性能,在款式上更是丰富多样,短款、长款、中长款,以及各种色彩斑斓的款式,能够满足不同人群的个性化喜好。不少人觉得羽绒服穿着容易显臃肿,且搭配起来颇具难度,实则不然,只要掌握正确的方法,不同款...

NS3102耐蚀合金力学性能和比热容分析强腐蚀环境中仍能保持良好的机械性能,因此成为许多高温工况下的理想材料。本文将对NS3102耐蚀合金的力学性能和比热容进行分析,并通过数据支持,阐明其在不同工况下的性能表现。 1.NS3102合金的力学性能 NS3102合金在高温环境中的力学性能尤为突出。其主要性能包括抗拉强...

谁劝装即热水龙头跟谁急!和小厨宝比差远了没法比冬天洗碗我们应该选小厨宝还是即热式水龙头?二者有何区别?哪个优势更大? 我从网上看到过即热式水龙头,说一开水龙头就有热水,没忍住买了一个,确实一下子有从地狱到达天堂的感觉,但用久了出现显现它的问题!没过多久就换成了小厨宝,二者区别确实不小! 1、恒温性能:小厨宝优于即...

飞飞加速器部分文章、数据、图片来自互联网,一切版权均归源网站或源作者所有。
如果侵犯了你的权益请来信告知删除。邮箱:xxxxxxx@qq.com
下一篇:快连是哪个国家的